Stellar Mailbox Extractor for Exchange Server – Product Review
Exchange administrators face a wide range of nightmarish scenarios through their working career. Handling corrupted databases, restoring files from backup, extracting data from an old employee’s computer are some examples of situations that every Exchange administrator wants to avoid because they are complex and time-consuming. Unfortunately, they end up facing these scenarios more often than they like.
But the good news is there are tools like Stellar Mailbox Extractor for Exchange Server that can make your job a lot easier.
What is Stellar Mailbox Extractor for Exchange Server?
This is a handy tool to have in your arsenal as it is designed to extract data from clean EDB files and to connect directly to the Exchange environment. It can also be used to mass export data from an existing environment to other formats like PST.
Features
Let’s look at some of its prominent features to get an idea of what it can do for Exchange administrators like us.
- Converts a mailbox from EDB format to other formats such as PST, MSG, EML, HTML, RTF and PDF
- You can convert multiple mailboxes
- Gives you the option to search for a particular content in your mailbox. The filters are advanced and offer a ton of flexibility.
- Converts archives mailboxes to PST
- Compatible with many versions of Exchange Server.
These features have been tremendously helpful for many Exchange administrators.
Ideal situations
This tool is handy because it saves time and effort in many common situations and problems. Here are a few where this tool would prove to be invaluable for you.
Extract Mailboxes
This is the most perfect tool to extract mailboxes from EDB file to PST. As an administrator, this extraction task has been an integral part of my working life, and Stellar Mailbox Extractor for Exchange Server saves a lot of time for me. It also takes away the mundane side of the job.
One aspect I truly love is its user interface which is almost identical to the Mailbox Extractor tool. So, there is nothing much to learn or experiment here; everything is fairly straightforward.
Mass Exports
Another ideal situation for this tool is when you want to do mass exports from the existing environment to PST and other formats. Our organization often uses this tool for migration, where we export mailboxes from one Exchange environment to another.
Though these are some of the prominent uses of Stellar Mailbox Extractor for Exchange Server, you can end up using it in many other situations as well.
Installation and Use
A salient feature of this tool is its easy interface.
Extracting content from mailboxes and exporting them to other formats is extremely complicated. But this tool masks the complexity behind a simple and intuitive user-interface. As a result, you simply stare at good looking screens, oblivious of what’s happening in the background.
This way, you are not only spared of the complex processes, but this interface makes it highly usable for anyone. You don’t have to be an Exchange administrator with many years of experience and in-depth knowledge to use it. Even novices can use this tool comfortably.
With all that said, let us briefly see how we can use this tool.
When you double-click on the exe file, the installation wizard starts the process. There is really nothing much for you to do, as the wizard takes care of everything.
After installation, when you open the tool, you’re given two choices to start off. You can either open an offline EDB file or connect to Online Exchange.

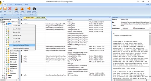
You can even view the folder structure of each mailbox and the contents within each folder on the left hand side pane. As you expand the tree structure, you can navigate your way.
You can right-click the folders at any time and you’ll be given a set of formats to which you can convert.

These formats give you a ton of flexibility to view and migrate your data at any time.
Another cool aspect about this tool is that you can view individual mails, contacts, notes, attachments and pretty much everything else stored in your EDB files.
There are even search criteria that help you to zone in on the messages you want to see.

The search feature is advanced and helps you to quickly find what you want. The available fields include:
- To
- From
- CC
- Subject
- Text in the body or email
- Attachment name or file extension
- Date range
Once you find the content you want, you can convert it into any of the recognized formats. Simply choose your content and select ‘Save’ or ‘Right Click on tree item’ in any of the following formats.
- PST
- MSG
- EML
- RTF
- HTML
- Office 365
Alternately, you can export the contents to a Live Exchange Server directly. In fact, you’ll be able to connect to an individual mailbox or all mailboxes, depending on your scenario.
Overall, Stellar Mailbox Extractor for Exchange Server is a great tool that eases the work of Exchange administrators and this is why it makes sense to have this tool on hand always. Its simple interface and powerful capabilities are sure to make exporting data from Exchange mailboxes a breeze and hassle-free task.
This tool would definitely be a major help in environments where the backup solution and exchange have been decommissioned on older exchange databases, which was taken 10 years back.Due to critical legal requirements there might be a need to extract mailbox or particular email from an employee who was resigned 10 years back. All we need is the older backup tapes should have this edb file and we can bring them to clean shutdown even if they are not present in that state and extract users data with no hassle with this tool.
